
Hegel Vol. 1 N° 2 – 2011 –
78
Educateur Médico-Sportif : nouvel acteur de santé
Franck Laureyns
Directeur de la Plateforme Santé Douaisis
Secrétaire Général de l’ANCRED
Président national de l’ADEMS
Naissance d’une profession
En 1999, trois diabétologues (Dr Mollet –réseau Gentiane à Dôle, Dr Coliche- réseau
REDIAB à Boulogne sur mer, Dr Bresson- CH Douai) ont saisi l’opportunité du dispositif
« emploi-jeune » pour créer 4 postes d’Educateurs Médico-Sportifs (EMS).
S’inspirant du métier de « Kinésiologue » au Canada, ces 3 Diabétologues ont souhaité
apporter une compétence complémentaire et spécifique sur l’Activité Physique Adaptée
(APA) au sein de leur équipe et programme d’Education Thérapeutique du Patient (ETP).
Pourquoi « Educateur Médico-Sportif » ?
Le nom choisit par les 3 « pères fondateurs » pour ce nouveau métier a été Educateur Médico-
Sportif. Educateur comme Educateur en ETP, Médico pour la prise en charge de certaines
pathologies chroniques et enfin, Sportif pour la spécificité de l’ETP dispensée.
Pour répondre à cette définition du métier, les EMS sont titulaires d’un MASTER en APA et
ont 2 formations complémentaires nécessaires : une formation à l’ETP de niveau 1 (OMS), et
une formation à la médecine de ville et/ou hospitalière de 6 mois sur les pathologies cibles.
Missions et lieux de pratique de l’EMS
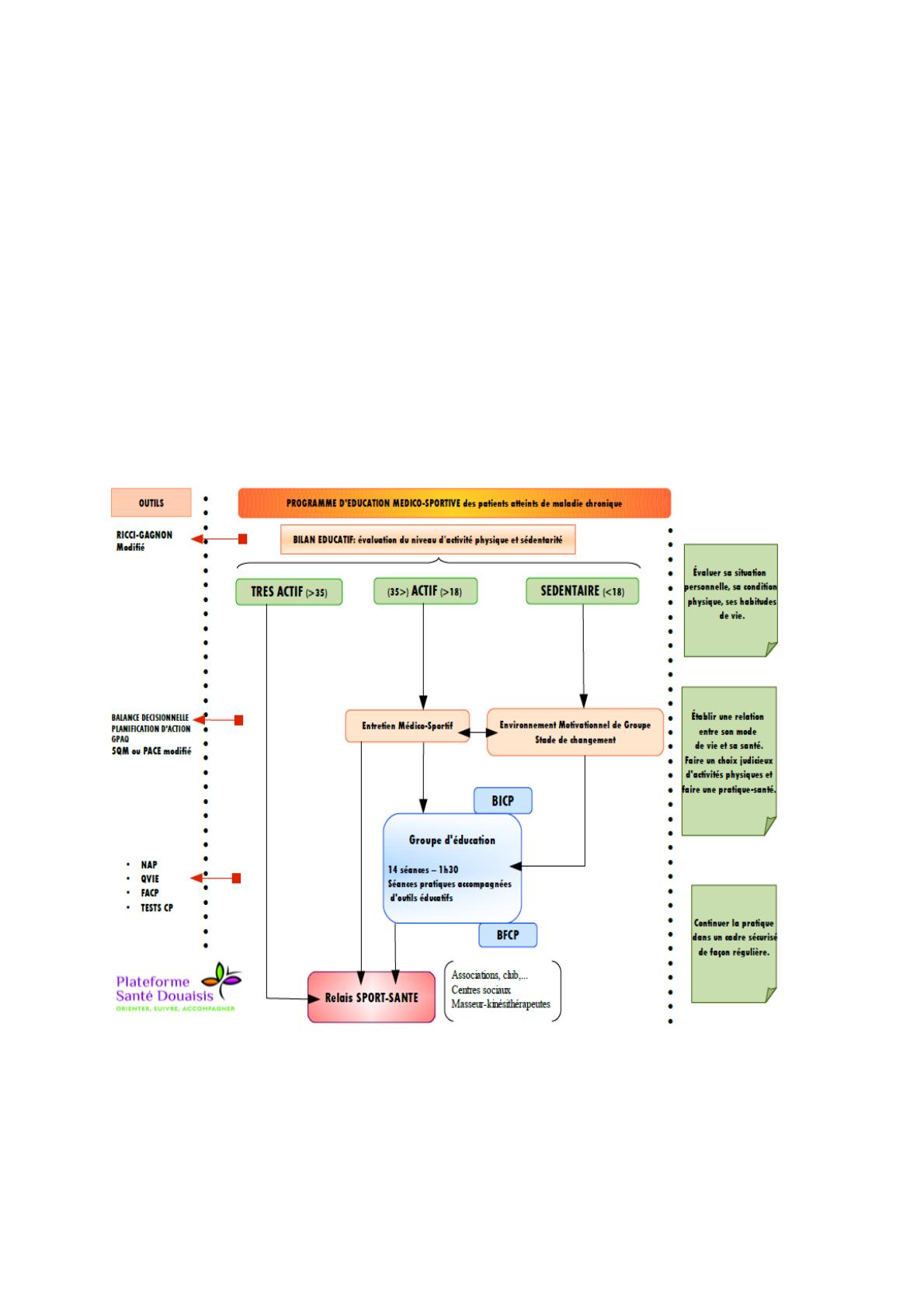
L’EMS a pour mission principale « la prise en charge éducative en activité physique de
personnes visant le maintien ou l’amélioration de leur état de santé et de leur qualité de vie ».
Il fait partie d’une équipe pluridisciplinaire formé à l’ETP.
Ces différents champs d’intervention peuvent être :
- l’évaluation de l’activité physique d’une personne ;
- la relation d’aide « counselling » en APA ;
- gestion et animation des programmes d’éducation à l’APA ;
- évaluation et recherche en éducation à l’APA.
Les EMS prennent en charge des personnes atteintes de différentes pathologies comme le
Surpoids, l’Obésité, le Diabète, l’Hyper Tension Artérielle, l’Asthme, la BPCO, les maladies
cardio-vasculaires, les maladies liées au vieillissement et toutes formes de handicap.
Les EMS exercent principalement en établissements de santé, réseaux de santé, centres
d’examens de santé et de médecine du sport.
© aln.editions